Portfolio JT
Projet 1

Création d'un logiciel de gestion d'un magasin

Image

Description des tâches

- Création d'un planning de tâches
- Définition de l'architecture du site
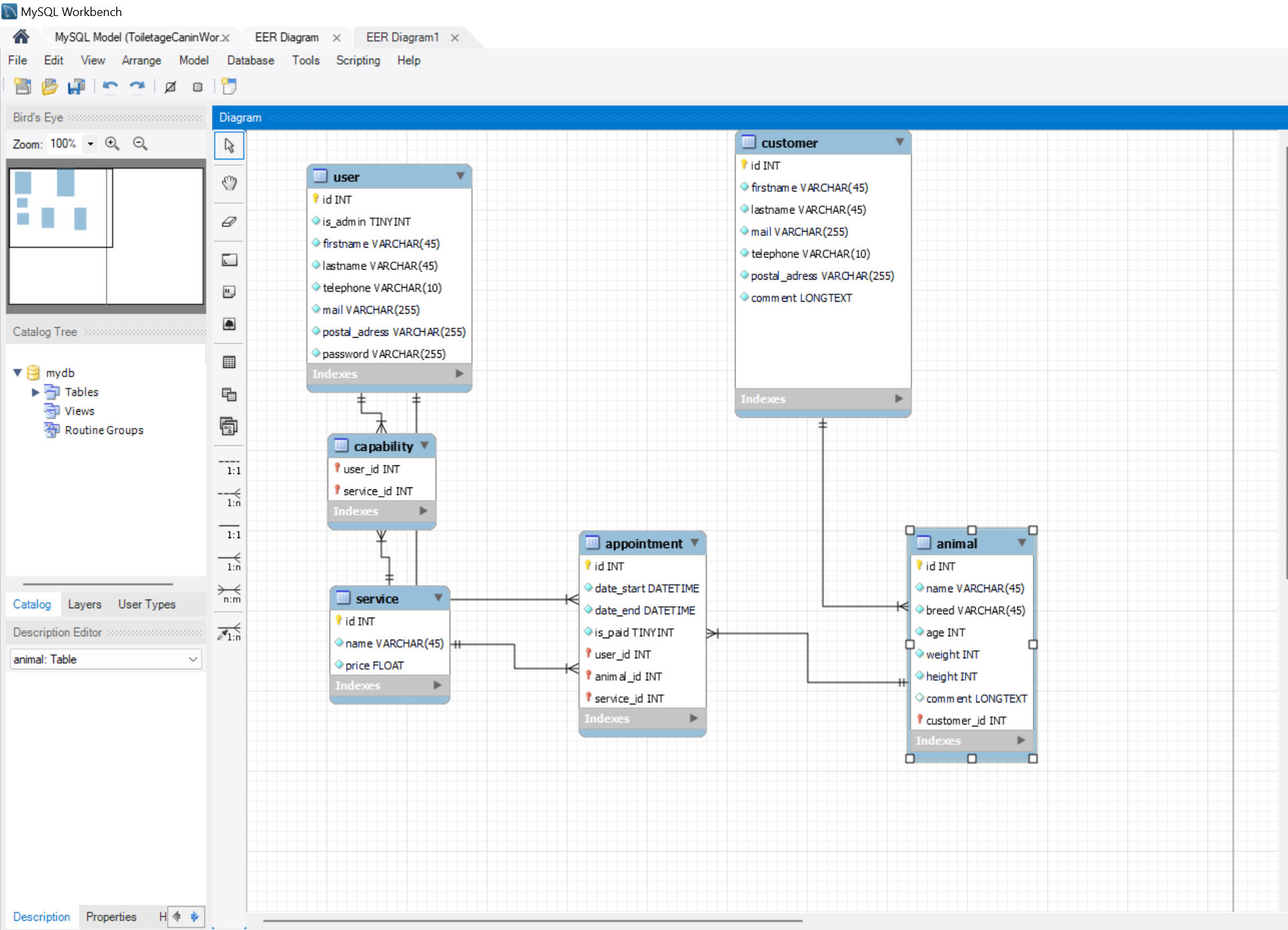
- Création d'un Workbench afin de créer la base de donnée MySQL sous PHPMyAdmin
- Création de la requête sql pour la création de la base de donnée.
- Création d'un repository GIT
- Répartition des tâches au sein de l'équipe
- Clean du template initial à l'aide de la définition de l'architecture
- Création des différentes pages du site
- Sécurisation de la base de donnée et des mots de passes
- Test et mise sur serveur du site

Moyens utilisés

- Github
- Visual Studio Code
- AdminIo template
- Full Calendar
- My SQL
- PhpMyAdmin
- Visual Studio Code

Avec qui

Projet effectué avec l'aide de mes camarades de classe ainsi que de notre professeur.

Contexte

Effectué à : My Digital School
Service : Informatique et Développement Applicatif
Date : Du 01/08/2022 au 01/01/2023

Commentaires

Pas de commentaires.

Annexes


Site Web


Repository


Workbench


UML


Cahier des charges


Guide Utilisateur


GANTT

">